Agent Ledger

Manage Real Estate Deals with AI-Powered Intelligence

Complete real estate management with AI contract scanning, ERICA - your 24/7 AI receptionist, two-way email & SMS messaging, Kanban task boards, lead capture forms with QR codes, Notes Center with folders, Google Calendar sync, and complete call transcription - everything you need in one powerful platform.

Light Mode Agent Ledger – Light Mode Dashboard
Dark Mode Agent Ledger – Dark Mode Dashboard

Real Estate Transactions Are Overwhelming

Juggling deadlines, documents, clients, and commissions shouldn't give you a headache

Overwhelmed Real Estate Agent
Inspection deadline?
Missing documents...
Deposits Due?
Client follow-ups
Property details
Missed calls...

There's a Better Way

Agent Ledger brings everything together - deals, documents, deadlines, and client communication - all in one organized platform powered by AI

Auto-organized deals
AI contract scanning
Calendar sync
24/7 AI receptionist

Start Your Free Trial Today!

Get full access to Agent Ledger with a 7-day free trial - no credit card required

Start Free Trial

7-day free trial • No credit card • Full features unlocked

0
Active Deals
$0
Total Commissions
0
Upcoming Closings
$0
Paid Out

See It In Action

Watch how Agent Ledger transforms your workflow

AI Contract Scanner Demo

Upload a PDF contract and watch it auto-fill your deal in seconds
View Video

Dashboard Search Demo

Ask natural language questions and find deals instantly
View Video

Calendar Integration Demo

Automatic sync of all important dates to Google Calendar
View Video

Email Generator Demo

Create professional emails with templates and auto-logging
View Video

AI Receptionist (ERICA) Demo

24/7 AI phone answering with live agent handoff and appointment booking
View Video

New Deal Creation Demo

Step-by-step guide to creating deals with all the powerful features
View Video

Live Demo Data

See how Agent Ledger tracks your deals and commissions

Upcoming Closings

Property

Kurt Test

May 10, 2026
Commission: $0.00

Recent Deals

Property

Kurt Test

Pending
Commission: $0.00
Property

Customer

Paid
Commission: $26,250.00

Everything You Need to Close More Deals

Powerful features designed specifically for real estate professionals

Enhanced AI Contract Scanner

Upload contracts (even 12+ pages) and AI instantly extracts dates from signatures, calculates deadlines, and pulls "Other Terms" sections. Auto-fills your deal form with smart date parsing. Works with scanned PDFs!

Client Portal

Give clients 24/7 access to their deal information. They can view contract analyses, track progress, and message you directly through a secure portal.

Deal Management & Tracking

Track multi-party deals (2 sellers, 2 buyers), listing & selling agents, service providers, HOA/CDD info, custom important dates with completion tracking, and rental terminology. Automatic commission calculations keep you in control.

Sphere Hub

Manage all your contacts in one place. Track contact information, client types, preferences, deal history, and referral follow-ups with full progress tracking and status management.

Property Management

Track up to 2 property owners, create professional brochures in 4 color schemes, export to PDF/Excel, upload photos, and link properties to multiple deals. Everything you need for complete property management.

Smart Calendar

Never miss a deadline. Automatic event generation for closings, inspections, and contingency dates keeps your schedule organized.

Vendor Network

Organize all your service providers - inspectors, title companies, contractors. Quick contact access and category management.

Reports & Analytics

Export detailed reports and track your performance. Commission summaries, deal history, and custom date ranges.

Text Center (SMS)

Send and receive SMS texts directly from Agent Ledger. AI contact lookup, conversation management, delivery tracking, and deal linking. Messages sent from your agent's Twilio number.

Email Inbox & Correspondence

Complete two-way email system. Centralized inbox with filtering, auto-linking to contacts, reply functionality, and yellow folder correspondence view on every contact page.

Bulk Email Generator

Send personalized emails to multiple recipients at once. Use templates or custom messages with merge fields. Perfect for holiday greetings, announcements, and relationship maintenance.

Task Manager & Kanban Board

Visual Kanban workflow with drag & drop, recurring tasks, 68 Florida-specific task templates, automatic deal stage progression, and Google Calendar sync. Email task automation included.

Notes Center & Folders

Centralized note management with file drawer organization. Drag & drop notes into custom folders, smart views, saved filters, and collapsible notes for cleaner reading.

Lead Capture & Intake Forms

Public intake forms with QR codes for open houses. Auto-routing to CRM tables, AI-powered summaries, folder organization with drag & drop, and automated task creation.

Appointment Center

Quick event creation with form or voice input. Link appointments to deals, automatic Google Calendar sync, and centralized hub for all your calendar events.

IntelliPage Word Processor

Full word processor built in. Office-style ribbon with AI writing assistant, template gallery, image support, and one-click Send to E-Signature. Create, share, and email professional documents.

E-Signature System

Send contracts for electronic signature with audit trails. Place Sign Here and Initials fields, assign to signers, track status, and download signed PDFs. Fully integrated with IntelliPage.

Agent & Team Member CRM

Manage your team with print/download profile PDFs, clickable quick stats with deals modal, commission split tracking, and individual performance monitoring.

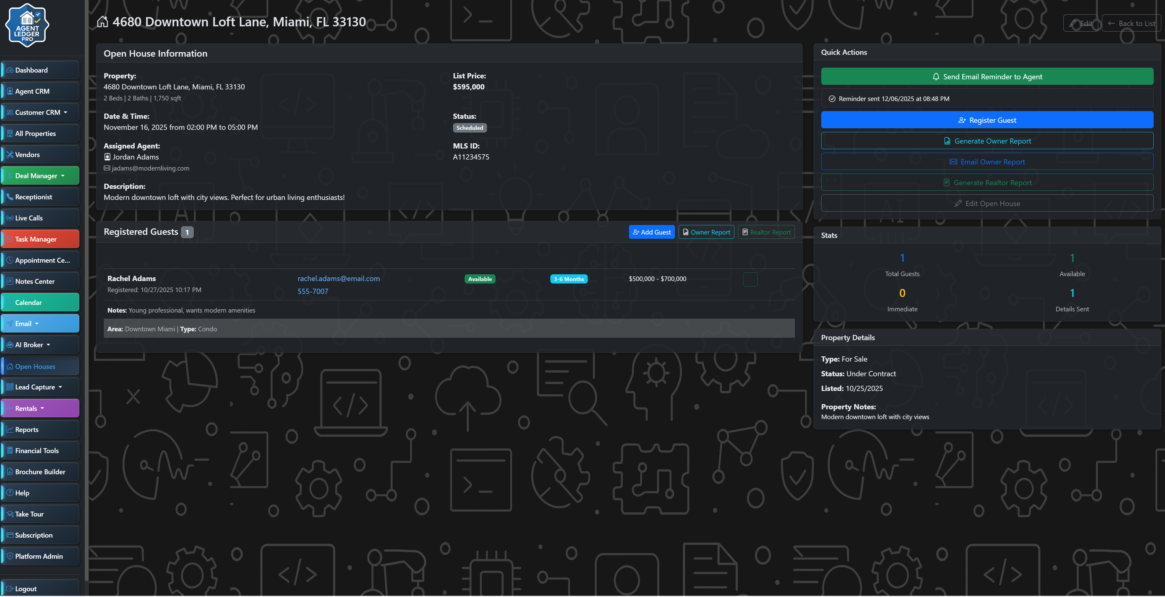
Open House Management

Schedule open houses, assign agents, send email reminders. Track guest registration with qualification levels, export to Excel/PDF, and share schedules via email.

Financial Analysis Tools

Investment calculator, expense tracking with colorful category badges, mileage log (IRS-compliant), closing cost estimator, and commission calculator.

AI Broker Assistant

Get instant answers to real estate questions with state-specific guidance. AI-powered dashboard search understands natural language queries across all your data.

TEAM & ENTERPRISE AI FEATURE

Meet ERICA - Your AI Virtual Receptionist

Never miss a call again. Each agent gets a dedicated phone number answered 24/7 by ERICA, an intelligent AI assistant with a warm female voice that handles inquiries, books appointments, and connects callers to you.

Complete Call Management & Full Transcription

AI conversation tracking, live agent handoff, appointment booking, and complete call recordings with transcripts

ERICA Call Details with Full Transcript
Everything You Need for Professional Phone Management
  • AI-Powered Conversations - GPT-4o handles multi-turn dialogues with natural language understanding
  • Live Agent Handoff - Conference-based call bridging that places callers on hold while connecting you
  • Appointment Booking - Creates appointments with automatic Google Calendar sync
  • Message Taking - Collects detailed caller information when you're unavailable
  • Full Call Recording - Complete audio recordings including agent conversations
  • AI Transcription - OpenAI Whisper converts entire calls to searchable text
  • Live Call Dashboard - Real-time monitoring with Server-Sent Events auto-refresh
  • 24/7 Availability - Warm female voice (Polly.Joanna) answers every call professionally
Pro Tip: ERICA uses intelligent decision trees with 5 conversation paths - asking for more info, taking messages, booking appointments, attempting agent connection, or ending calls gracefully!
Email Generator
NEW FEATURE

Email Generator with Template Library

Create personalized emails in seconds with 29 pre-loaded templates and smart merge fields that auto-fill customer, property, and deal data.

  • 29 Ready-to-Use Templates - Buyer (9), Seller (8), Vendor (7), General (5) communications
  • Smart Merge Fields - Auto-fill names, addresses, prices, dates, and more
  • Automatic Recipient Selection - Send to customers, agents, or vendors
  • Deal & Property Linking - Pull relevant transaction details automatically
  • Preview Before Sending - See exactly what your email looks like
  • Custom Template Creation - Build your own templates for any scenario
Pro Tip: Templates include merge fields like , , and that automatically fill with real data from your database!
Try Email Generator Now
AI Contract Analysis
RECENTLY ENHANCED

AI Contract Scanner That Auto-Fills Everything

Upload any PDF contract (even 12+ pages of scanned documents) and watch AI instantly extract and populate your entire deal form.

  • Smart Date Extraction - Pulls contract dates from signature lines (latest buyer/seller signature) and ignores template dates
  • Automatic Deadline Calculation - Calculates deposit dates, inspection deadlines, and financing contingency from "X days after effective date" phrases
  • "Other Terms" Extraction - Pulls special terms and conditions (e.g., "Seller to credit buyer $5,000") into deal notes with readable green highlighting
  • Full Contract Support - Handles complete 12-page contracts with no text limits to capture all details from beginning to end
  • Flexible Date Parsing - Understands both "04/12/2024" and "April 12, 2024" formats automatically
  • Agent Matching - Identifies listing and selling agents by name and auto-selects them from your database
  • Visual Confirmation - AI-populated fields show with green highlighting and "AI Filled" badges for easy verification
  • OCR for Scanned PDFs - Works with scanned documents using GPT-4o Vision for text extraction
New: Select "Extracted from Contract via AI" in the Note Type dropdown to categorize AI-extracted terms and conditions!
Try Contract Scanner Now
Client Portal
Client Experience

Give Your Clients 24/7 Access to Their Deals

Stand out from competitors with a professional client portal that keeps everyone informed.

  • Secure access - Clients see only their deals with unique access links
  • Real-time updates - Deal status, dates, and financial information always current
  • Two-way messaging - Clients can ask questions directly through the portal
  • Contract viewing - Share AI-analyzed contract summaries
  • Service providers - Display inspector, title company, and other contacts
Explore Client Portal
Smart Calendar
NEW: Google Calendar Integration

Never Miss a Critical Deadline Again

Automatically sync all your Agent Ledger events to Google Calendar with one-click setup. Events stay in sync with your personal calendar across all devices!

  • Google Calendar Sync - One-way push from Agent Ledger to your Google Calendar with OAuth2 security
  • Timezone Support - Configure your timezone (7 US timezones) for accurate event synchronization
  • Auto-sync Events - Closings, open houses, inspections, deposit deadlines, and custom important dates
  • Property Addresses Included - Events sync with full property addresses for Google Maps integration
  • Manual Bulk Sync - Sync all existing events with one click using "Sync All Events Now" button
  • Color-coded Events - Different event types use different colors in Google Calendar for easy identification
  • Deal-linked Events - Every calendar event connects directly to its deal in Agent Ledger
Pro Tip: Enable Google Calendar sync in Settings, set your timezone, and all future deals/events will automatically appear in your Google Calendar with property addresses for easy navigation!
View Calendar Features
Deal Manager
Deal Pipeline
Advanced Features

Handle Complex Transactions with Ease

Track every detail of your deals with powerful features built for real-world scenarios.

  • Multi-party support - Track up to 2 sellers and 2 buyers per deal
  • Listing & selling agents - Track which agents represent each side for commission splits
  • Service provider management - Link inspectors, attorneys, mortgage companies from your vendor database
  • HOA & CDD tracking - Record association and community development district details
  • Custom important dates - Add unlimited deadlines with completion tracking and calendar integration
  • Rental terminology - Toggle between sale and rental language (Seller/Buyer ↔ Landlord/Tenant)
See Deal Features
Open House Management
Marketing & Events

Streamline Your Open House Events

Assign agents, send reminders, and track guests all in one place.

  • Agent assignment - Choose which team member will host each open house
  • Email reminders - Send professional email reminders to assigned agents with all property details
  • Guest registration - Track visitors and qualification information
  • Export schedules - Download open house lists in Excel or PDF format
  • Email scheduling - Share complete open house schedules via email
Explore Open Houses
Financial Tools
Financial Management

Track Every Dollar with Smart Financial Tools

Complete financial toolkit for real estate professionals - from deal analysis to tax planning.

  • Investment calculator - Analyze cash flow, ROI, and returns for investor clients
  • Expense tracking - Categorize business expenses with tax-deductible amount calculations
  • IRS-compliant mileage log - Track business miles with automatic standard rate deductions
  • Closing cost calculator - Estimate buyer and seller closing costs for deal planning
  • Commission calculator - Calculate splits, brokerage fees, and net earnings instantly
  • Save & track everything - All calculations saved for future reference and comparison
Explore Financial Tools

Why Choose Agent Ledger?

From chaos to clarity in three simple steps

The Problem

Juggling spreadsheets, sticky notes, and multiple apps. Missing important deadlines. Losing track of client communications. Spending hours on manual data entry instead of closing deals.

The Solution

One powerful platform that manages everything. AI-powered contract scanning eliminates data entry. Automatic calendar sync keeps you on schedule. Client portals keep everyone informed. Complete visibility from first contact to closing.

The Outcome

Close more deals with less stress. Happy clients who feel informed and valued. More time for what matters - building relationships and growing your business. Peace of mind knowing nothing falls through the cracks.

Agent Ledger vs Traditional Methods

Stop wasting time on outdated tools

Feature Agent Ledger Spreadsheets & Apps
AI Contract Scanning
Automatic Data Entry
Calendar Integration Manual
Client Portal
Automated Notifications
Commission Tracking Automatic Manual
Document Management Organized Scattered
Mobile Access Limited
Data Security Enterprise-Grade Vulnerable
Time Saved per Week 10+ Hours 0 Hours

Frequently Asked Questions

Everything you need to know about Agent Ledger

Simply upload a PDF contract (even scanned documents up to 15MB), and our AI powered by GPT-4o Vision reads the document using advanced OCR technology. It automatically extracts buyer/seller names, property details, dates, prices, deposit amounts, and calculates important deadlines like inspection periods and financing contingencies. AI-filled fields are highlighted in green with badges so you can easily review before saving.

ERICA (Enhanced Real-estate Intelligent Call Assistant) is your 24/7 AI-powered phone receptionist. She answers calls, qualifies leads, schedules appointments, and can hand off to a live agent when needed. ERICA handles after-hours inquiries, captures lead information, and even makes outbound calls on your behalf. All calls are recorded and logged for your review.

We offer four plans: Starter ($29/mo) for solo agents with up to 50 customers and 25 properties; Pro ($79/mo) for growing agents with 500 customers, 100 properties, and AI features; Team ($199/mo) for small brokerages with 5 users and 2,500 customers; and Enterprise ($499/mo) for large brokerages with unlimited users and white-label options. All plans include a 7-day free trial.

Yes! Our comprehensive Rental Management System includes guest communication with automated messaging, an Owner Portal for property owners to view statements, direct deposit payouts via Stripe Connect, expense tracking across 14 categories, tax reporting, channel manager with iCal sync for Airbnb and VRBO, a centralized email inbox, and a document center with e-signature workflows.

The Deal Pipeline provides a visual Kanban-style board showing all your transactions organized by stage - from Initial Contract through Title & Escrow, Inspections, Financing, and Closing. Drag and drop deals between stages, see completion percentages, and click any deal for detailed party information and timeline. Stages automatically adjust for Sales vs. Rentals.

Yes! Agent Ledger features automatic Google Calendar synchronization. All your important dates - deal closings, open houses, inspections, task deadlines, and custom events - sync to your Google Calendar in real-time. You can also create manual events directly in our Deal Calendar with filtering by event type and deal status.

The Client Portal gives your buyers and sellers secure, password-protected access to view their deal progress, important dates, uploaded documents, and transaction details. It keeps clients informed 24/7 without constant calls and emails, improving their experience while reducing your workload. You can generate portal credentials with one click.

Absolutely. Agent Ledger uses enterprise-grade PostgreSQL databases with full encryption, multi-tenant data isolation, role-based access control (Owner, Admin, Agent, Staff, Viewer), and comprehensive audit logging. All data is backed up regularly. Your clients' sensitive information is protected with bank-level security standards.

Yes! Export to Excel (XLSX), PDF, CSV, and QuickBooks IIF formats. Generate professional property brochures, compliance checklists, commission reports, tax summaries, and owner statements. The Brochure Builder creates stunning single-page property marketing materials with your branding.

Yes! Agent Ledger offers full bilingual support in English and Spanish. You can switch languages easily, and the entire interface, forms, and reports are available in both languages to serve your diverse client base.

Stay Updated

Get notified about new features, updates, and exclusive offers. Join our community of real estate professionals using AI to work smarter.

Your email is safe with us. No spam, ever.

Simple, Transparent Pricing

Professional tools for serious real estate agents. Start with a 7-day free trial.

Starter

Solo Agent

$29

per month

  • Up to 50 customers
  • Up to 25 properties
  • Up to 10 deals
  • Open house management
  • Calendar & task manager
  • Email templates
  • Basic reporting
Start Free Trial
Most Popular

Pro

$79

per month

  • Up to 500 customers
  • Up to 100 properties
  • Up to 50 deals
  • AI contract analysis
  • AI search & assistant
  • SMS Text Center
  • Owner Portal
  • Email inbox integration
  • Custom branding
Start Free Trial
Team

Small Team

$199

per month

  • Up to 2,000 customers
  • Up to 500 properties
  • Up to 200 deals
  • Up to 10 team members
  • ERICA AI Receptionist
  • Referral tracking & follow-up
  • Priority support
Start Free Trial
Enterprise

Brokerage

$499

per month

  • Unlimited customers
  • Unlimited properties
  • Unlimited deals
  • Unlimited team members
  • Unlimited AI usage
  • White-label options
  • API access
  • Dedicated account manager
Start Free Trial
FREE DOWNLOAD

Agent Resources

Professional templates and agreements to streamline your real estate business

Agent-to-Agent Referral Agreement

Professional referral fee agreement template with sections for client information, commission terms, listing protection, agent obligations, dispute resolution, and broker acknowledgment.

PDF Print Ready Fillable Fields
Download Free Template

No sign-up required. More templates available inside Agent Ledger.

Ready to Transform Your Real Estate Business?

Join hundreds of agents managing deals smarter with Agent Ledger

Secure • Professional • Powerful